背景介绍
Jailer是一款用于数据库子集和关系数据浏览的工具,支持按照表之间关系浏览数据库、生成 DML 拓扑关系等功能。可用来从生产数据库中提取出,支持测试一条完整业务线所需的数据库表和数据。它从您的数据库创建小切片,并允许您按照关系在数据库中导航。 非常适合创建测试数据的小样本或使用相关生产数据进行本地问题分析。

功能支持

- 数据浏览器允许您按照表之间的关系(基于外键或用户定义)浏览数据库。
- 子集器创建小切片 您的生产数据库并将数据导入您的 开发和测试环境(一致且引用完整)。
- 通过删除和归档提高数据库性能 在不违反完整性的情况下过时的数据。
- 生成 SQL(拓扑排序)、XML(分层结构)和 DbUnit 数据集。
- 包含一个演示数据库,您无需任何配置工作即可获得第一印象。
使用DEMO
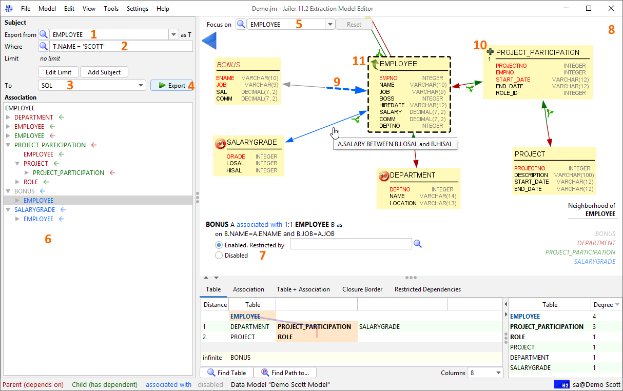
提取模型编辑器

- 主题表。
- 主题条件。导出过程从主题表的行开始,其中 条件成立。
- 导出格式。
- 开始导出。
- 集中 桌子。
- 重点概述 桌子。
- 限制编辑器。对当前选定关联的编辑限制 这里。
- 模型图面板。
- 平移。拉 用鼠标左键。
- 缩放。拉 在空白处使用鼠标右键。
- 放大/缩小。鼠标滚轮向下/向上。
- 缩放以适合。 C用鼠标右键在空白处舔。
- 上下文菜单。 在表格上单击鼠标右键。
- 选择关联。 C在关联时用鼠标左键舔。
- 展开表。 在折叠的表上用鼠标右键单击。
- 折叠表。 在展开的表格上用鼠标右键单击双击。
- 移动表。拉 在桌子上用鼠标左键。
- 当前已选择 协会。
- 折叠的表。具有隐藏邻居的表。
- 主题表。
关系数据浏览

数据浏览器

关联浏览

关联浏览

数据控制台

使用总结
数据库在规模和复杂性上都在增长,以满足 不断增长的业务需求。处理数据的应用程序 规模和复杂性也在增加。随着成长 复杂性,可靠的测试变得越来越重要 以确保软件的质量。理想情况下,我们想测试 所有变化都针对最新的生产数据,所以一般 做法是对所有数据库使用生产数据库的副本 测试。
但是当数据库超过一定大小时,它会变得非常 提供生产数据库的全尺寸拷贝的成本很高 用于开发和测试。此问题的一个解决方案是 生产数据库的完整大小副本少于 真正需要,通常只有一个,这将在 开发和测试团队。
当然,这远非最佳。数据库中的数据保留在 从一个团队传递到另一个团队时的未知状态。它需要一个 长时间提供生产拷贝刷新时 这是必需的。始终拥有最新的 生产拷贝几乎是不可能的。
开发和测试所需的数据库很少需要 全尺寸,在小副本上工作通常更容易。 不幸的是,很难手动提取一小部分 生产数据。不可能只取每个的 10% 表以获取 10% 大小的数据库。一个表中的数据不会 与其他表中的数据相关。它不会是参考的 完好无损。
Jailer 简化了引用完整数据的提取。一次 您已定义提取 模型,它可用于从生产中提取数据 快速轻松地获取最新测试数据 必填。
本文由博客一文多发平台 OpenWrite 发布!
